Uploaded image for project: 'EtherNet/IP Core V3'
  1. EtherNet/IP Core V3
  2. PSEIP-1135

Device does not activate IP address received via DHCP

    Details

    • Sprint:
      EIP PI8-IT5 (Nov 24 - Dec 5)
    • Account:
      SPC EthernetIp Core (SPCETHERNET)

      Description

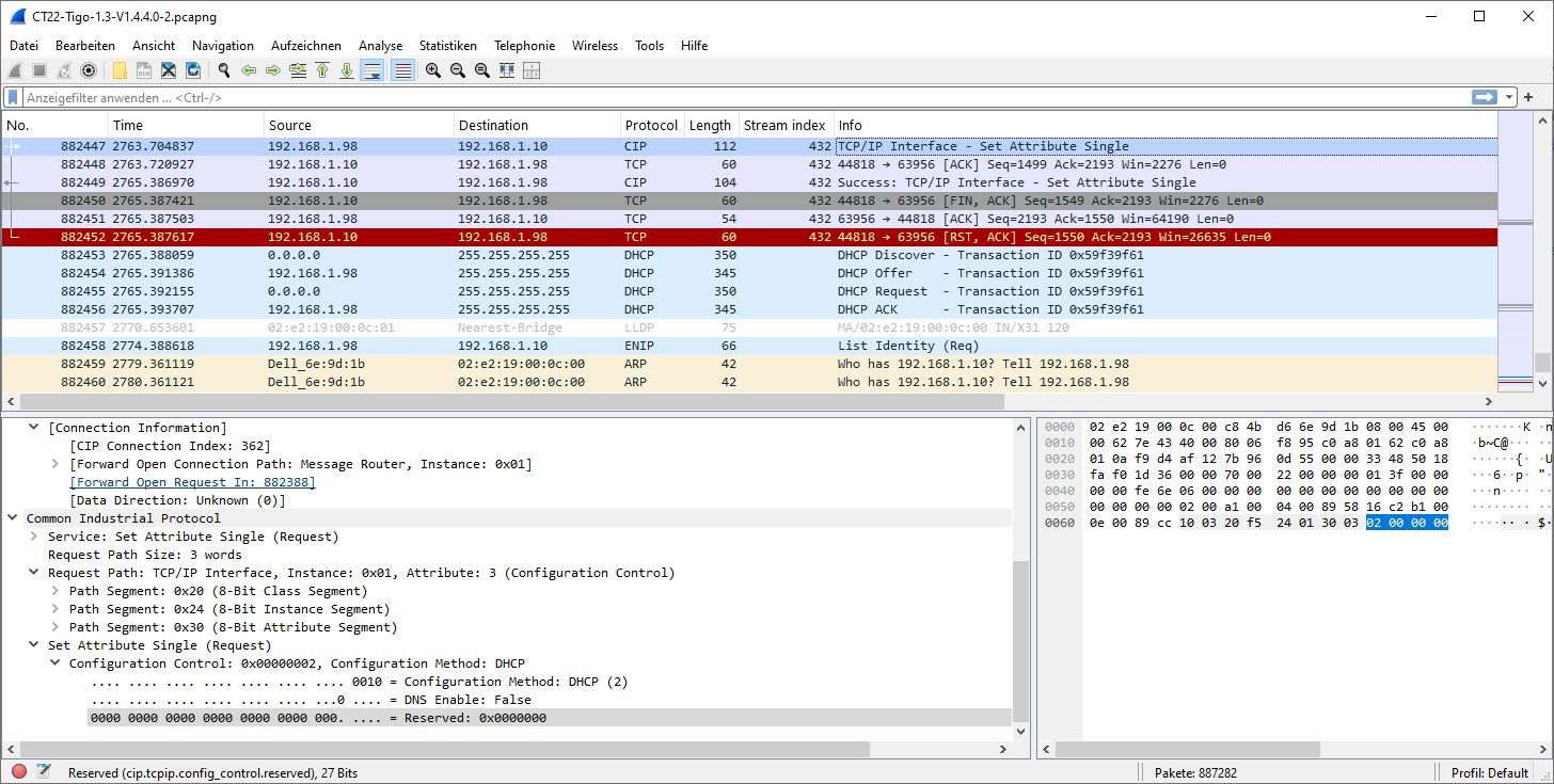
      Discovered in TCP/IP interface test (Test 12/13) during CT22: DUT is not reachable under its IP address that has been assigned via DHCP. After Link Down / Link Up, the device is reachable again.

      Extract from Wireshark trace:

        

      The issue is also reproducible with Hilscher EtherNet/IP Tool:

      • Have a DHCP server running
      • Use connected explicit messaging with large forward open
      • In TCP/IP Interface object set Configuration Method to Static IP
      • Set a static IP address differing from the one assigned by DHCP
      • In TCP/IP Interface object set Configuration Method to DHCP
      • DHCP sequence starts as shown in the Wireshark trace above
      • DUT is not reachable under the requested IP address
      • No ACD Probing ARP frames
      • As the issue is not easy to reproduce, there might be multiple runs of that sequence needed to reproduce it. 

       

      Addition:
      The issue can be reproduced easier when generating additional traffic on the network.
      Use the tool https://ticket.hilscher.com/secure/attachment/898212/PlugfestPerfGen.exe to do that.
      Use the following settings:
       

        Attachments

          Issue Links

            Expenses

              Activity

                Status Description

                  People

                  • Reporter:
                    KMichel Kai Michel
                  • Votes:
                    0 Vote for this issue
                    Watchers:
                    0 Start watching this issue

                    Dates

                    • Created:
                      Updated:
                      Resolved: