Uploaded image for project: 'EtherNet/IP Core V3'
  1. EtherNet/IP Core V3
  2. PSEIP-1114

VlanTagging functionality is not reset after type 0 reset (certification issue)

    Details

    • Type: Bug
    • Status: Closed
    • Priority: Minor
    • Resolution: Fixed
    • Affects Version/s: V3.10.1.0 (trunk)
    • Fix Version/s: V3.9.0.8, V3.10.1.0 (trunk)
    • Component/s: Core
    • Labels:
      None
    • Sprint:
      PI8 - IT1 (Sep 29 - Oct 10), EIP PI8-IT2 (Oct 13 - Oct 24)
    • Account:
      SPC EthernetIp Core (SPCETHERNET)

      Description

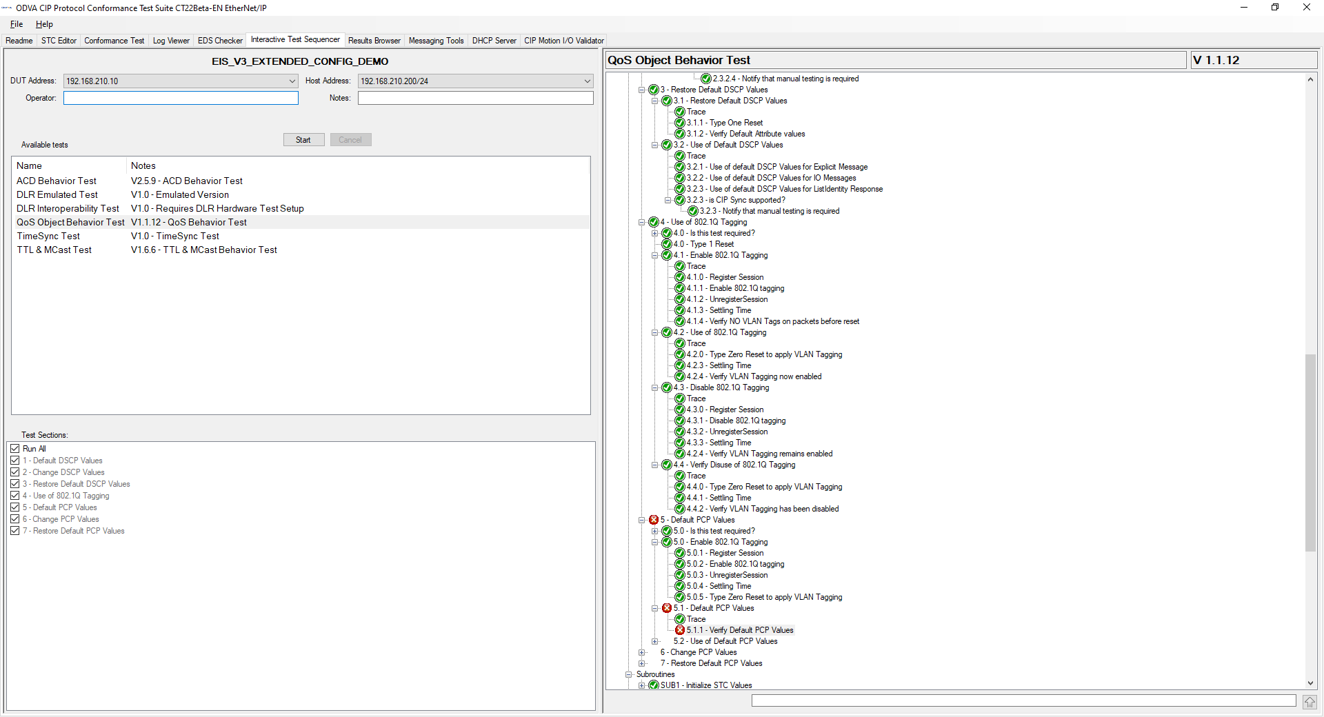
      Currently, the QoS Test with Vlan Tagging enabled fails because the device keeps sending tagged frames after setting the attribute to 0 and conducting an Identity type 0 reset/conducting an Identity type 1 reset.

        Attachments

          Issue Links

            Expenses

              Activity

                Status Description

                  People

                  • Reporter:
                    DGroelle David Grölle
                  • Votes:
                    0 Vote for this issue
                    Watchers:
                    0 Start watching this issue

                    Dates

                    • Created:
                      Updated:
                      Resolved: